扫码联系客服
首页
产品与服务
工具
知识中心
活动
关于我们
加入我们
联系我们
知识中心
搜索
全部
文献解读
生信干货
最新实用KEGG介绍
生信干货
struggle
·
2016年8月27日 19:49
1、公司给的转录组分析结果KEGG怎么看 2、一些没注释到KEGG的,自己如何用最新数据去注释!公司的数据库可老掉牙了
HISAT, StringTie and Ballgown(二)
生信干货
struggle
·
2016年8月26日 07:18
昨天HISAT, StringTie and Ballgown流程中还剩几步,今天继续讲。主要涉及Ballgown的用法
新的转录组组装方法
生信干货
struggle
·
2016年8月25日 07:11
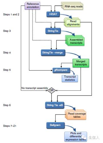
今天给大家分享一下nature protocol上8月11号刚发的转录组分析新流程HISAT, String
转录组数据比对工具(一)
生信干货
struggle
·
2016年8月24日 06:27
主要的比对工具如下,他们各有自己的特点,本节主要讲tophat2.•Tophat:可以实现断点比对(spli
Fisher精确检验
生信干货
sxr
·
2016年8月20日 19:16
Fisher精确概率检验是用来判断两个变量之间是否存在非随机相关性的一种统计学检验方法。
最大简约法构建进化树详解
生信干货
sxr
·
2016年8月20日 18:34
最大简约法(Maximum parsimony)是一种常使用于系统发生学分析的方法,根据离散型性状包括形态学性状和分子序列(DNA,蛋白质等)的变异程度,构建生物的系统发育树,并分析生物物种之间的演化关系。
你有没有用错数据?
生信干货
sxr
·
2016年8月19日 22:07
NCBI不提供CDS序列的。千万别把transcript(转录本)当成CDS序列。
如何构建物种发育树
生信干货
sxr
·
2016年8月19日 21:50
物种系统发育树研究有助于确定物种之间的亲缘关系,确定物种的进化地位。当然更多的是能进行深度的基因挖掘。因此如何正确的构建物种进化树,非常重要。
相爱想杀——林李
生信干货
xhs
·
2016年8月19日 16:34
从04年到08年,到12年,到16年。~~~志气已退,成熟已满。跟一个时代告别。
全球创新指数该如何看待
生信干货
生信人
·
2016年8月19日 05:58
8月15日,世界知识产权组织、美国康奈尔大学、英士国际商学院在瑞士日内瓦共同发布了《2016年全球创新指数报
测序技术哪家强
生信干货
sxr
·
2016年8月18日 20:57
基因组装哪家强,二代准,三代长;光学Hi-C,装出大山羊。测序公司不会选,生信人,来帮忙。
电泳结果分析
生信干货
liufy
·
2016年8月18日 07:36
电泳分析PCR扩不出来由很多原因,每个细节都有可能导致扩不出来哦。首先重做一遍实验,并且设阳性对照,让同学帮
共3313条
上一页
下一页
到第
页
确定